
![]() ![]() ![]() ![]() ![]() |
| Home>Pailin>Pailin AR-AP Finance> |
| ระบบ
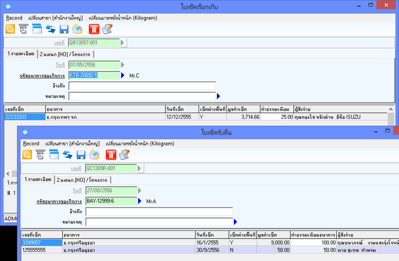
Monitor บิลรอรับชำระ โปรแกรมมีระบบ Monitor สำหรับแคชเชียร์ เมื่อพนักงานขายเปิดเอกสารขาย(บิลขาย) ระบบจะส่งข้อมูลมาปรากฏที่ หน้าจอ Monitor ของแคชเชียร์ให้อัตโนมัติ และพร้อมสำหรับการเรียกข้อมูลมารับชำระอย่างรวดเร็ว โดยสามารถกรองเอา เฉพาะลูกค้าเงินสดก็ได้ ![]() การคำนวนระยะเวลาเครดิต ระบบการคำนวณระยะเวลาเครดิตของโปรแกรม มีทั้งแบบนับวันตามปกติ และการคำนวณระยะเวลาเครดิต ด้วยสูตรคำนวณตามวัฒนธรรมทางธุรกิจ เพื่อให้ได้ กำหนดเวลาในเรียกเก็บที่ตรงตามจริงที่สุด ![]() ลูกหนี้-เจ้าหนี้เป็นคนเดียวกัน บางครั้งลูกหนี้ และเจ้าหนี้ก็เป็นคนเดียว เกิดการซื้อเจ้าหนี้ และเกิดการให้กับลูกค้าซึ่งเป็นคนเดียวกับเจ้าหนี้ พอสิ้นเดือนมีการหักบัญชีระหว่างกัน ใครมียอดสูงกว่าก็จ่ายส่วนต่างมา เราจะนำรายการซื้อ และรายการขายมาหักหนี้กัน ด้วยเอกสารรับเงิน หรือจ่ายเงินรายการเดียวได้อย่างไร และอาจจะมีเช็คเพียงใบเดียวด้วย ![]() รับเงินมัดจำ-จ่ายเงินมัดจำคืนลูกค้า โปรแกรมรองรับการรับเงินมัดจำจากลูกค้า และการจ่ายมัดจำให้เจ้าหนี้ได้ รวมทั้งการที่ต้องจ่ายคืนเงินมัดจำให้ลูกค้า หรือการรับคืนเงินมัดจำจากเจ้าหนี้ ![]() การรับเงิน-จ่ายเงินอื่น ๆ ภาษีหัก ณ ที่จ่าย การจ่ายเงินที่ไม่ใช่การจ่ายเจ้าหนี้การค้า เช่น ค่าน้ำ ค่าไฟฟ้า เงินเดือน ค่าเช่า บางอย่างมีภาษีหัก ณ ที่จ่าย บางอย่างมีใบกำกับภาษีที่ต้องนำปยื่นภาษีซื้อ สามารถลงภาษีซื้อผ่านทางหน้าจ่ายชำระได้เลย สะดวกกว่า รวมทั้งค่าใช้จ่ายบางอย่างที่ต้องการนำไปรวมคำนวณเป็นต้นทุนสินค้า (ต้นทุนเชิงบริหาร) ซึ่งสามารถทำการเฉลี่ยค่าใช้จ่ายตามน้ำหนักสินค้าได้ ![]() ![]() ระบบเช็ค และธนาคาร ระบบเช็คและธนาคารของโปรแกรมครอบคลุมตั้งแต่ การนำฝากเงินสด การถอนเงินสด การโอนเงินระหว่างบัญชี การนำฝากเช็ค การเคลียร์ริ่ง เช็คคืน หลังจากเช็คคืนก็สามารถรับชำระใหม่อีกครั้งจากเช็คที่คืนได้ ซึ่งอาจรับชำระกลับมาใหม่ ด้วยเงินสด หรือเงินโอนธนาคาร หรือเช็คใบใหม่ก็ได้ ![]() |